Skip to content

Input

Inputs nodes are nodes that creates base geometry. Some input nodes have input sockets but this is so that the Grid Node is calculated before reaching that node or so that their settings can be accessed outside of group nodes. These nodes with inputs will replace the incoming coordinates with their own.


Convert Grid

Takes an existing object, checks if it is a grid, then applies the node tree to it.

Does not make changes on chosen object if it is not the active object

Object

Use the picker to choose a visible object in the 3D Viewport
Click the blank space to choose an object from a list
Will check to make sure the chosen object is a grid made up of only quadralaterals (4-sided polygons) connected in a grid or checkerboard pattern where the overall shape of the object is a quadralateral and each inner vertex is only has 4 connected faces and 4 connected edges.

Update Object

Update the object. Will check to make sure object is still a grid

Grid Checking

Perfect Grid

A perfect grid has the following requirements to be used by NodeScapes
- Made up of only quadralaterals (4-sided polygons)
- Overall shape is also a quadralateral
- Side vertices only connect to 2 faces and 3 edges
- Inner vertices only connect to 4 faces and 4 edges
- The vertex indices increase predictably
- i.e. increases by 1 or the previous index + number of vertices in a row or column

Perfect Grid

Imperfect Grid


Get Geometry Attribute

This node lets you select an exist attribute saved in 'bpy.context.object.data.attributes'. Attributes created and edited by Geometry Nodes can be accessed here.

Get Evaluated

This will make sure to grab attributes after all of the modifiers are calculated such as grabbing an attribute after Geometry Nodes has been calculated.

Attribute

This is the attribute picker where existing attributes will show up to be chosen. If 'Get Evaluated' is on this will show attributes after modifiers are calculated (ie Geometry Nodes)


Grid

Creates a grid (plane) of the given size and density.

Warning

Every time you change the Size or Density all mesh data (UVs, Vertex Weights, Vertex Colors) are changed! Materials and modifiers (such as particles) stay the same though

UVs

Whether or not to create UVs when creating a new plane

Smooth

Smooth normals

Note

Toggling this does not recreate the object or even execute the rest of the nodes

Size

Dimensions of the plane in the X and Y directions

Density

Subdivision Level/Resolution of the Plane. Independent of Size Basically how many faces per axis for a 1x1 plane.

Example

  • A plane with a size of 1x1 and Density of 50 results in a plane with 50 faces along the X-axis and 50 faces along the Y-axis (2500 faces total in the plane)
  • A plane with the same Density (50) with the size of 1x2 results in a plane with 50 faces along the X-ais and 100 faces along the Y-axis (5000 faces total)
  • Generally a Density of 64 with a size of 1x1 gets real-time results while a Density up to 200 and size up to 2x2 will still give effectively a real-time result

Image

Returns an image (1D array of floats) from which to displace vertices.

Image

Pick an image to use when displacing

Discards all color information except the red channel. The “color space” and view as render” make no difference to the pixel values with NodeScapes

Extension

How the image is extrapolated past its bounds when UVs are outside of the image in the UV editor (extend past the 0-1 range).

  • Repeat
    • Cause the image to repeat in the x and y axes
  • Mirror
    • Cause the image to repeat in the x and y axes flipping the image in both axes every other repeat
  • Repeat Edge
    • Repeat the edge pixels beyond the boundaries
  • Clip
    • Do not extend the image. Any vertices that are outside the image bounds will be set to 0.
Source

From where the image comes

UV Map

Select what UV Map to use when mapping the image to vertices

Match Ratio

Matches the Grid Node’s size ratio to the selected image’s size ratio

Coordinates

Connect the coordinates of the Grid Node here. This makes sure the image node updates correctly when the Grid Node does. Any node calculations done between the Grid Node and image are ignored and needlessly take up precious compute time

Warning

Every time you change the Size or Density of the Grid Node all non-NodeScapes created mesh data (UVs, Vertex Weights, Vertex Colors) are removed! Materials and modifiers (such as particles) stay the same

Example

Example Image Layout

Extension: Clip

Extension: Repeat

Extension: Mirror

Extension: Repeat Edge


Noise Base

Returns a noise base for noise nodes

Noise Base Options
  • Blender
  • Perlin New
  • Voronoi F1
  • Voronoi F2
  • Voronoi F3
  • Voronoi F4
  • Voronoi F1F2
  • Voronoi Crackle
  • Cell Noise

Example

Noise Base connected to a Noise node


Object Data

Enables control of properties via an object's transform data. When node is selected and the chosen object is transformed the NodeScapes node tree will update automatically

Transform Data

Location (X,Y,Z), Scale (X,Y,Z), Euler Rotation (X,Y,Z)

  • Outputs the chosen object's transform data of respective type and axis
Object

The object from which to export transform data

Auto-Update

When the Object Data node is selected and the chosen object is transformed (moved, scaled, rotated) the node tree will auto-update in as real-time as possible with respect to Density and other nodes in tree.


Get Vertex Colour

Returns the values from the selected Vertex Color layer. Each color output channel (R, G, B) will be from 0 to 1. Useful for mixing

Save from Vertex Colors Mode

Clicking this button will ensure the mesh is up to date with respect to where it is inputted in the node tree and enter into the Vertex Painting Mode. Once entering Object Mode once again any changes will be saved and useable in the node tree

Clear Colors

Clear currently saved colors

Vertex Color Layer

The Vertex Color layer to use

Create New Vertex Color Layer

Create a new Vertex Color layer and set it as the active layer on the node

RGB Outputs

Returns the color channel of that name (R: red, G: green, B: blue)

Example

Vertex Color Example Node Layout Example Vertex Color Layer

Info

Here we are using a Vertex Color layer as straight displacement to see the relation between the colors and separating them

Outputting Red Channel

Geometry Geometry with Color Result

Outputting Green Channel

Geometry Geometry with Color Result

Outputting Blue Channel

Geometry Geometry with Color Result

Adding All Channels Together

Vertex Color Example Node Layout

Here we are adding all of the channels together just for fun. The more channels that overlap at a vertex the greater the vertex height

Geometry Geometry with Color Result

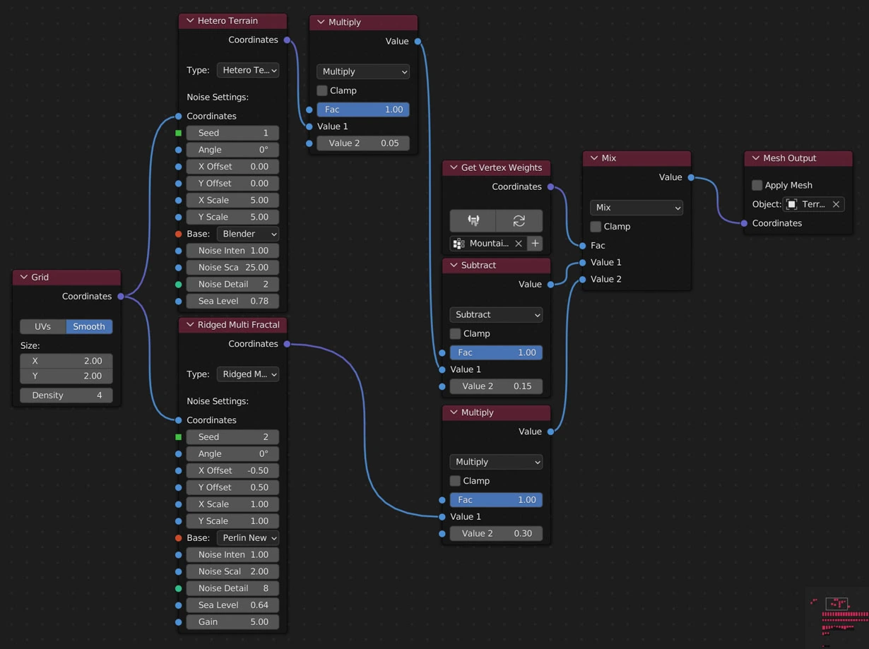
Get Vertex Weights

Returns the values from the selected Vertex Weight layer. Each weight will be between 0 and 1. Useful for mixing.

Save from Vertex Weights Mode

Clicking this button will ensure the mesh is up to date with respect to where it is inputted in the node tree and enter into the Weight Painting Mode. Once entering Object Mode once again any changes will be saved and usable in the node tree

Clear Weights

Clear currently saved weights

Vertex Weight

The Vertex Weight layer vertex weight layer to use

Create New Vertex Weight Layer

Create a new Vertex Weight layer and set it as the active layer on the node

Examples

River

Node River Layout

Info

Here we are using a vertex weight map as the Factor to mix between a base value (-0.06) for the river bottom and the terrain (Hetero Terrain node)

Result Vertex Wight Map

Mountains

Node Mountains Layout

Info

Here we are using a vertex weight map as the Factor to mix between a base landscape (Hetero Terrain node) and a mountainous landscape (Ridged Multi Fractal node)

Result Vertex Wight Map

Value Nodes

Inputs numerical values to other nodes in the tree.

Value Type

Change the value type

Output Types

Float Int (Integer) Boolean
Returns a float value Returns an integer value Returns a True or False value
1.0, 2.1, 5.12784 1, 2, 5 True, False

Note

Similar to the Value node in Shader Nodes